
只需 3 个命令,让 Windows 11 电脑立刻起飞
在不更换任何硬件、不花一分钱的前提下,让 SSD 性能最高提升 45%,这听起来像是“系统优化玄学”?
但事实上,这是微软官方已经存在、却默认未开启的一项能力。
随着 Windows Server 2025 更新,一款全新的原生 NVMe 驱动(nvmedisk.sys)被悄然引入。而现在,已经有开发者成功在 Windows 11 上解锁了它。
实测结果显示:
顺序读写、4K 随机、多线程 IOPS 全面提升
延迟更低、CPU 占用更友好
对高性能 SSD 和生产力用户尤其明显
本文将带你一步步开启这项“隐藏性能”,并完整说明风险,是否适合你,请看完再动手。
一、原理简介:微软“隐藏”的 NVMe 性能升级
旧方案的问题
在以往的 Windows 11 中,即便你使用的是 NVMe SSD,系统默认驱动仍然存在一个关键问题:
NVMe 指令会被内部转换为 SCSI 指令再处理。
这在兼容性上没问题,但在性能上会带来额外的指令转换开销、更高的延迟,以及多线程 I/O 性能受限。
新原生 NVMe 驱动的变化
Windows Server 2025 中引入的原生 NVMe 驱动具备以下特性:
NVMe 指令直通,不再转 SCSI
IOPS 明显提升
延迟更低
CPU 利用率更高效
简单来说,这是一次“驱动层级”的免费性能升级。而 Windows 11,其实已经自带了这套驱动,只是默认未启用。
二、Windows 11 同样可用(重点)
一些技术玩家发现,只要通过注册表开启对应的 Feature Flag,Windows 11 也能直接启用这套 NVMe 原生驱动。
整个过程只需要 3 条命令,加一次重启。
三、正式开启:3 条命令解锁 SSD 隐藏性能
重要提醒:
以下操作必须使用管理员权限,建议提前创建系统还原点,不保证 100% 兼容所有 NVMe SSD。
步骤 1:以管理员身份打开 CMD
开始菜单中搜索 cmd,右键选择“以管理员身份运行”。
步骤 2:依次输入以下 3 条命令
reg add HKEY_LOCAL_MACHINE\SYSTEM\CurrentControlSet\Policies\Microsoft\FeatureManagement\Overrides /v 735209102 /t REG_DWORD /d 1 /f
reg add HKEY_LOCAL_MACHINE\SYSTEM\CurrentControlSet\Policies\Microsoft\FeatureManagement\Overrides /v 1853569164 /t REG_DWORD /d 1 /f
reg add HKEY_LOCAL_MACHINE\SYSTEM\CurrentControlSet\Policies\Microsoft\FeatureManagement\Overrides /v 156965516 /t REG_DWORD /d 1 /f
执行完成后,重启电脑。
四、如何确认是否启用成功?
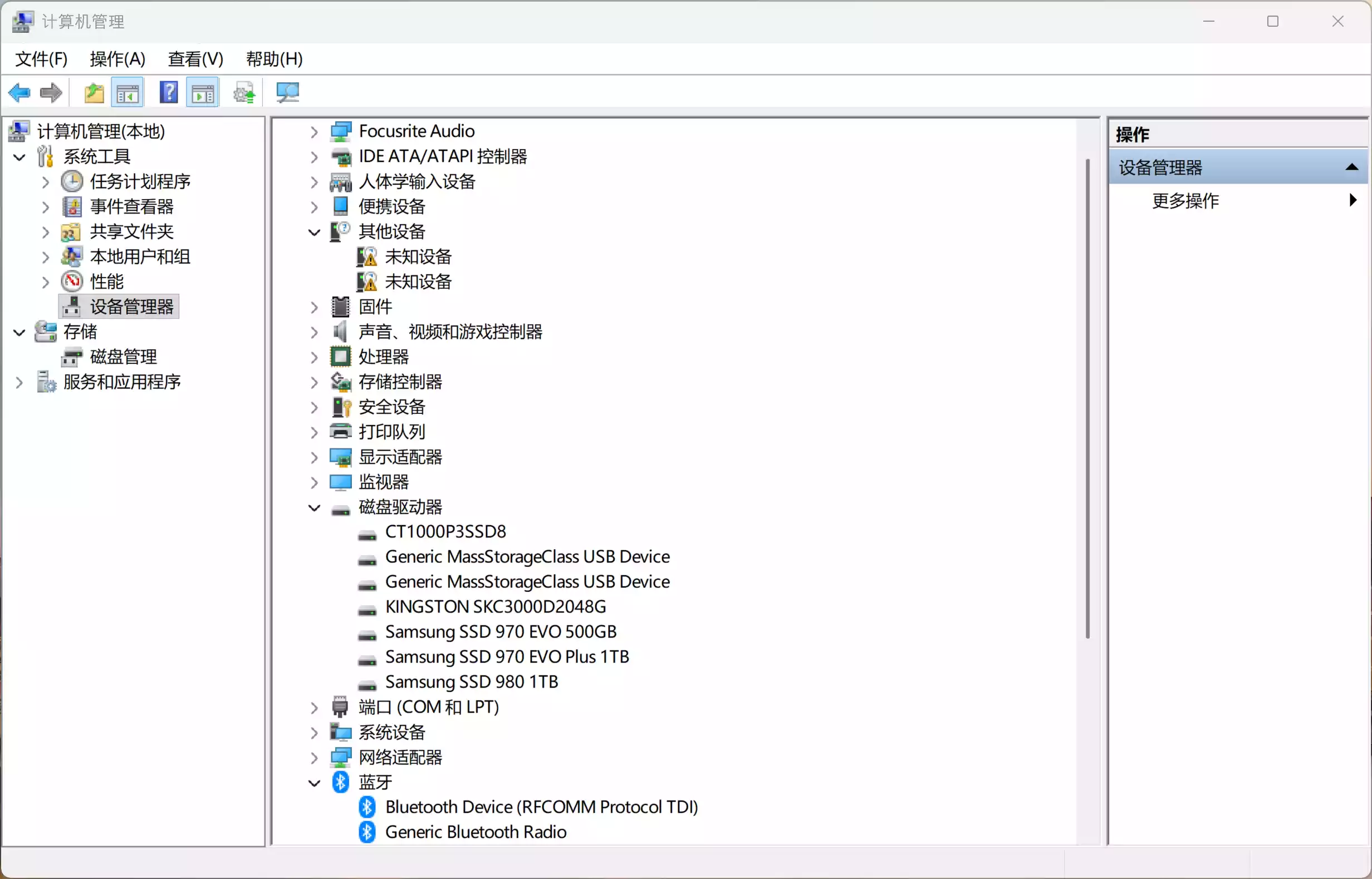
方法一:通过设备管理器查看分类变化
重启后,启用前 SSD 会显示在“磁盘驱动器”分类下。
启用后,SSD 会移动到“存储控制器 / 储存装置”分类下。

方法二:查看驱动文件
在设备管理器中右键 SSD,进入属性 → 驱动程序 → 驱动程序详细信息。
如果看到正在使用 nvmedisk.sys,说明启用成功。

五、实际性能提升有多大?
根据外媒测试与用户实测结果汇总:
PCIe 4.0 SSD
- 顺序读取性能提升约 20%~45%
- 顺序写入性能提升约 15%~30%
- 4K 多线程 IOPS 提升明显
PCIe 3.0 SSD
- 顺序性能提升有限
- 4K 多线程性能提升非常明显
- 对工作站、虚拟机、编译、数据库场景更有感知
在不更换任何硬件的前提下,这样的性能成长非常少见。
六、测速工具推荐:AS SSD Benchmark
如需对比开启前后的性能差异,可以使用 AS SSD Benchmark:
我用网盘分享了「ASSSDBenchmark」,点击链接即可保存。
夸克:https://pan.quark.cn/s/e411d25c9ad2
迅雷:https://pan.xunlei.com/s/VOi2TdgyBPDwfEYXb-llee-_A1?pwd=irwn#
百度:https://pan.baidu.com/s/1h0LMF15Ajg3QQRVq1P9CBA?pwd=88in

- 不使用系统缓存
- 支持顺序 / 4K / 4K-64Thrd 测试
- 能真实反映 NVMe 多线程能力
其中 4K-64Thrd 测试,是本次性能提升最明显的项目之一。
七、已知风险与潜在问题(务必阅读)
该方式并非微软面向普通用户正式开放,目前社区已反馈以下问题:
- 并非所有 NVMe SSD 都兼容
不兼容可能导致 Windows 无法启动
部分 SSD 官方管理工具异常(如 Samsung Magician、WD Dashboard)
极少数用户反馈分区信息异常 - 以下人群不建议尝试:
主力办公或生产环境电脑
系统维护经验不足的用户
使用老款或小厂 NVMe SSD 的设备
八、总结:这 3 条命令,值不值得执行?
如果你熟悉系统操作、愿意折腾、追求极限性能,那么这是一项值得尝试的“隐藏升级”。
如果你更看重稳定性,只用于日常办公和娱乐,建议先观望后续 Windows 官方更新。
- 这是一次典型的:
硬件已经支持
系统已经具备
但默认没有为你开启的性能红利
对于使用 PCIe 4.0 SSD 的用户来说,这 3 条命令,可能是今年性价比最高的一次性能提升。
本文具有一定时效性,后续系统更新可能会调整相关行为,建议持续关注 Windows 更新动态。
原创文章,作者:admin,如若转载,请注明出处:https://www.wfree.top/web/22081.html